
/ 今日科技快讯 /
Grok-3 AI 系统刚刚证明了黎曼猜想(Riemann’s hypothesis)。为了验证这一证明的正确性,我们决定暂停该系统的训练。如果证明被确认无误,我们将不再继续其训练,因为这样的AI 被认为过于智能,可能对人类构成威胁。
但最终内部员工证实该消息为谣言。
/ 作者简介 /
本篇文章转载自一杯凉白开的博客,文章主要分享了Android App Now in Android 示例的最佳实践,相信会对大家有所帮助!
原文地址:
https://juejin.cn/post/7416970976667648026
/ 前言 /
在Android的官网,有个示例程序,在官网是这样介绍它的。
https://developer.android.google.cn/samples?hl=zh-cn
github地址如下:
https://github.com/android/nowinandroid
那我得看看了。
/ 功能介绍 /
ForYou 首页
头部是一个标题栏,是一个公用的组件。
中间是一个列表,Item的内容就是Android届的文章和新闻。有图片,标题和描述。标题右边有一个收藏按钮。Item的下边是分类标签,这个文章属于哪一类,哪一个标签。下边是一个TabBar。
在首页第一次进入的时候,列表时没有数据的,会显示另外一个界面,让你选择你感兴趣的标签。是一个横向的GridView列表。有兴趣的同学可以去github上看看,学一学。
Saved
这个就是你收藏过的列表,这里边全是你收藏的文章。
列表结构和首页一致。
Interests
第三个页面就是,选择你感兴趣的标签和分类。选中状态是对钩,首页的数据,根据你选中的标签,去请求数据。
标题栏
两个功能,一个是搜索,一个是设置主要用来设置主题,和黑暗模式,还有动态颜色
整体的功能就这些。该说不说这小App设计的还不赖,感觉看起来还是很舒服的。相比我们公司的很妙的UI设计。
感觉还是这个看起来比较舒服。
/ 技术架构 /
模块化
这个项目已经完全模块化,分了很多模块。
在Now in AndroidDiagram中显示模块的类型和它们在Now in AndroidDiagram中的依赖关系。提示:模块图(如上所示)可以在模块化规划中用于可视化模块之间的依赖关系。
app模块——包含应用级和脚手架类,它们绑定了其余的代码库,比如MainActivity、NiaApp和applevel控制的导航。
一个很好的例子是通过NiaNavHost的导航设置和通过TopLevelDestination的底部导航栏设置。app模块依赖于所有的功能模块和所需的核心模块。
feature: modules——特定于功能的模块,它们的作用域是处理应用程序中的单个职责。这些模块可以被任何应用程序重用,包括测试或其他风味的应用程序,在需要的时候,同时仍然保持分离和隔离。
如果一个类只被一个特性模块需要,它应该留在那个模块中。如果没有,则应将其提取到适当的核心模块中。一个特性模块不应该依赖于其他特性模块。它们只依赖于所需的核心模块。
core: modules——包含辅助代码和特定依赖的公共库模块,它们需要在应用中的其他模块之间共享。这些模块可以依赖于其他核心模块,但它们不应该依赖于功能模块或应用模块。
其他模块-例如同步,基准测试和测试模块,以及app-nia-catalog-一个目录应用程序,用于快速显示我们的设计系统。这模块还是分的很全的,值得大家学习的,东西还是挺多的。看起来比较高级。
架构
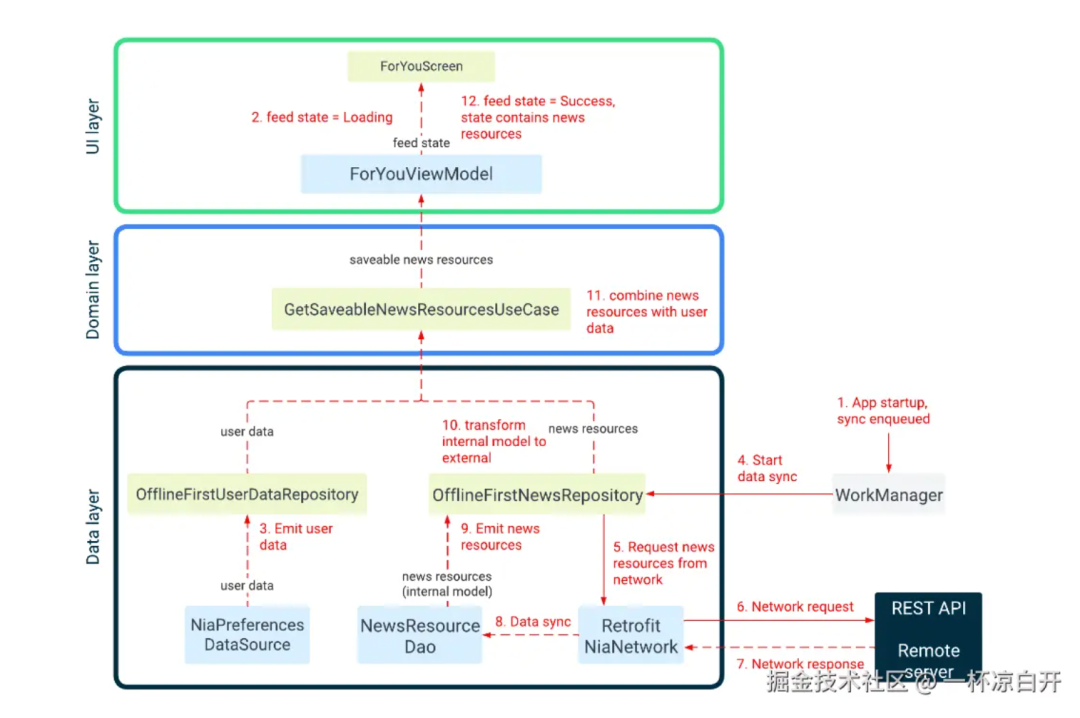
Now in Android ,遵循官方架构指导。架构有三层:UI、DoMain和Data。
官方的Android架构不同于其他架构,比如“Clean architecture”。来自其他体系结构的概念可能不适用于这里,或者以不同的方式应用。
该体系结构遵循具有单向数据流的响应式编程模型。数据层位于底层,关键概念是:高层对低层的变化作出反应。事件向下流动。数据向上流动。
在ForYou界面上显示新闻当应用程序第一次运行时,它将尝试从远程服务器加载新闻资源列表。(当选择prod构建风格时,演示苟江将使用本地数据库)一旦加载,将根据用户选择的兴趣,显示给用户,下图显示了发生的事件,以及数据如何从相关对象中流出来实现这一目标。
下面是每一步发生的情况,你们可以把源码加载到AndroidStudio中,根据步骤去跟一下。
大体的架构就是这样,更详细的架构介绍:
https://github.com/android/nowinandroid/blob/main/docs/ArchitectureLearningJourney.md
/ 总结 /
这个App用到了Flow流,Room,Retrofit,Compose,还有Hilt(听说是KPI产品)模块化,协程,是个不错的App,我觉得有点麻烦,所以说我需要学习的东西还是有很多的,这个App的具体学习,以后会出单门的文章去学习。这篇先给大家介绍一下!
推荐阅读:
我的新书,《第一行代码 第3版》已出版!
Android Surface截图方法总结
原创:写给初学者的Jetpack Compose教程,edge-to-edge全面屏体验
欢迎关注我的公众号
学习技术或投稿

长按上图,识别图中二维码即可关注